鼎正学堂 | 一文了解地方政府专项债
作者:
来源:
日期:
2020-04-14
人气:
8821

众所周知,消费、投资、出口是拉动经济的“三驾马车”。在新冠肺炎疫情全球蔓延的背景下,已出现出口受阻、消费不足的情况。为了推动经济的增长,投资基建拉动内需,已成为市场和决策者的共识。但发展基建的资金要如何解决?发行地方政府专项债券(以下简称“专项债”)无疑是基础设施建设的重要融资手段。
3月17日,国家发改委表示,要扩大专项债规模,抓紧准备专项债项目,支持有一定收益的基础设施和公共服务项目建设。 2020年3月31日李克强总理主持召开国务院常务会议中指出:要进一步增加地方政府专项债规模,扩大有效投资补短,要在前期已下达一部分今年专项债限额的基础上,抓紧按程序再提前下达一定规模的地方政府专项债,按照“资金跟着项目走”原则各地要抓紧发行提前下达的专项债,力争第二季度发行完毕。
据财政部最新消息,截至3月底,2020年发行地方债券16105亿元,其中新增债券15424亿元,完成中央提前下达额度的83.5%,包括一般债券4595亿元,完成中央提前下达额度(5580亿元)的82.3%;专项债10829亿元,完成中央提前下达额度(12900亿元)的83.9%。
疫情当下,加快推进各项投资是稳定经济主要措施之一。地方专项债发行进度加快,有利于保证重大投资项目资金跟进,为项目提供资金保障。预计2020年专项债发债规模将在3-4万亿之间,10月份之前将是地方政府债发行的高峰期,专项债无疑将迎来新的发展机遇!
截止目前,鼎正已为多个项目编制发行方案并成功发行专项债,涉及医疗卫生、生态环保、旅游扶贫、教育、园区、文化旅游、公共场馆、城乡基设施建设、土地储备、棚户区改造等类型。
一、专项债定义
专项债:是指省、自治区、直辖市政府(含经省级政府批准自办债券发行的计划单列市政府)为有一定收益的公益性项目发行的、约定一定期限内以公益性项目对应的政府性基金或专项收入还本付息的政府债券。专项债资金纳入政府性基金预算管理。
专项债强调的是有一定收益的公益性项目,由政府通过发行专项债进行融资,并以对应的政府性基金或专项收入偿还,专款专用。
二、专项债的额度审批流程
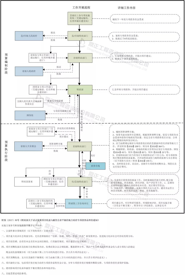
本次以县市级政府发行债券的审批流程(如下图)为例,分为预算编制阶段和预算执行阶段两个阶段。

1.预算编制阶段。在发行前一年,由市县级财政部门会同行业主管部门上报下一年的专项债额度需求,经当地政府同意后,上报至省财政厅,在由省财政厅汇总经省级人民政府同意后,由省财政厅报财政部,财政部在全国人大批准的限额内根据债务风险、财力状况等因素提出分地区专项债务总限额及当年新增专项债务限额方案,报国务院批准后下发至省级财政厅,省级财政厅在财政部下达的本地区专项债务限额内,提出省本级及所辖各市县当年专项债务限额方案,报省级人大批准后下达市县级财政部门。
2.执行阶段。由市县级财政部门聘请咨询机构进行方案制定、材料编写,上报省级财政厅进行审核。土地储备、收费公路、棚户区改造专项债按照财政部相关管理办法,省级财政厅在额度范围内报国库司组织发行。其他符合自求平衡条件的重点项目由省级政府制定实施方案及专项债管理办法,报财政部审核通过后,向国库司申请组织发行,通过债券市场完成发行后由省级财政厅转贷给市县。
3.备案及报告。各地财政厅应当将当地专项债发行的安排、信息评价等相关资料及时报备财政部,并抄送至各专项主管部门。
三、专项债的项目发行流程

▲专项债的项目发行流程
在项目要发行专项债前,各市县级政府需要聘请第三方专业机构编制《项目建议书》、《可行性研究报告》、《实施方案》、《法律意见书》、《财务评估报告》等文件。选择专业性强的第三方咨询机构将有利于项目的快速推进,故专项债的前期准备工作显得尤为重要。同时随着《政府投资条例》等多项政策落地,对于项目前期工作的科学性、合理性和合规性等提出更高的要求,对于地方政府的专业管理能力提出了更高的挑战。
专项债文件汇总:
1. 主席令第二十二号:中华人民共和国预算法;
2. 厅字〔2019〕33号:关于做好地方政府专项债券发行及项目配套融资工作的通知
3. 国发〔2014〕43号:国务院关于加强地方政府性债务管理的意见
4. 财预〔2015〕32号:地方政府专项债券预算管理办法
5. 财预〔2016〕155号:地方政府专项债务预算管理办法
6. 财预〔2017〕50号:关于进一步规范地方政府举债融资行为的通知
7. 财预〔2017〕62号:关于印发《地方政府土地储备专项债券管理办法(试行)》的通知
8. 财预〔2017〕87号:关于坚决制止地方以政府购买服务名义违法违规融资的通知
9. 财预〔2017〕89号:关于试点发展项目收益与融资自求平衡的地方政府专项债券品种的通知
10. 财预〔2017〕97号:关于印发《地方政府收费公路专项债券管理办法(试行)》的通知
11. 财预〔2018〕28号:试点发行地方政府棚户区改造专项债券管理办法
12. 财预〔2018〕34号:财政部发布关于做好2018年地方政府债务管理工作的通知
13. 财库〔2015〕83号:地方政府专项债券发行管理暂行办法
14. 财库〔2018〕72号:关于做好地方政府专项债券发行工作的意见
15. 财办库〔2019〕364号:关于启用地方政府新增专项债券项目信息披露模板的通知
文字:彭 亮 吴 莹
编辑:徐晓翠